Para acceder y transferir tus archivos deberás descargar un cliente FTP, programa que se encarga de conectarse al servidor FTP remoto y gestionar el envío/recepción de archivos. El cliente FTP más popular es FileZilla. Es un gestor FTP gratuito y fácil de usar, disponible para los sistemas operativos Windows, Linux y Mac OS X.
Desde SW Hosting nunca recomendamos la descarga de aplicaciones desde sitios que no sean de confianza. La mejor opción es descargar el programa directamente desde la página web oficial de Filezilla.
Una vez estés en la página oficial, debes ir a FileZilla -> Download:

info_capture The screenshot is for reference only. It was taken from version 2025.03.0003 on 26/03/2025. It may differ from what the current version of SWPanel displays.
Deberemos descargar el FileZilla Client compatible con nuestro sistema operativo:

Una vez dispongas del instalador, deberás ejecutar el archivo y realizar el proceso de instalación.
Para saber cuál es el nombre del Host/IP de tu servidor FTP debes:

info_capture La captura de pantalla es orientativa. Ha sido tomada sobre la versión 2025.03.0003 con fecha 26/03/2025. Puede diferir de lo que muestre la versión actual de SWPanel.

info_capture La captura de pantalla es orientativa. Ha sido tomada sobre la versión 2025.03.0003 con fecha 26/03/2025. Puede diferir de lo que muestre la versión actual de SWPanel.

info_capture La captura de pantalla es orientativa. Ha sido tomada sobre la versión 2025.03.0003 con fecha 26/03/2025. Puede diferir de lo que muestre la versión actual de SWPanel.
Deberás disponer también de un usuario FTP creado, puedes consultar: 📃 Manual: Como crear una cuenta FTP.
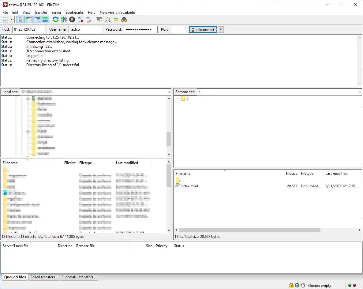
Por último, debes introducir los datos en el gestor FTP FileZilla:

Y ya podremos gestionar los archivos necesarios:
